Exemple CNC 06 : Utilisation de Path3D avec SoftMotion CNC
Voir le CNC06_File_3DPath.project exemple de projet dans le répertoire d'installation de CODESYS en dessous de ..\CODESYS SoftMotion\Examples.
Cet exemple prolonge l'exemple précédent CNC05_File. Il démontre une application possible de l'élément de visualisation Path3D avec CODESYS SoftMotion CNC.
Extension du programme CNC_File à CNC_File_Path3D
Ouvrez le Gestionnaire de bibliothèque et ajoutez le
SM3_CNC_Visuune bibliothèque.Créer une instance de
SMC_PathCopierFiledansCNC_PreparePathet l'appeler au début du traitement du chemin (iState=0).La programmation:

Dans le Visualisation visualisation, remplacez l'affichage graphique de la position précédemment utilisé par le Chemin3D élément.
Modifier les propriétés du Chemin3D élément:
:
CNC_prepare_path.pcf.vs3dtInsérez le Cadre élément de visualisation.
Référencez le Panneau de commande visualisation de la
VisuElem3DPathune bibliothèque. Cet élément est utilisé pour contrôler la position de la caméra de l'élément.Dans la déclaration du
CNC_PreparePathprogramme, créez une instance deVisuStruct3DControl(VisuElem3DPathune bibliothèque):vc: VisuStruct3DControl;.Cette instance forme l'interface de données entre l'élément Path3D et le panneau de commande de la caméra.
Modifier les propriétés du Chemin3D élément:
:
CNC_PreparePath.vcModifier les propriétés du Panneau de commande élément:
:
CNC_PreparePath.vcCompilez, téléchargez et démarrez l'application.
L'élément Path3D montre le chemin. Vous pouvez contrôler la position de la caméra à partir du panneau.
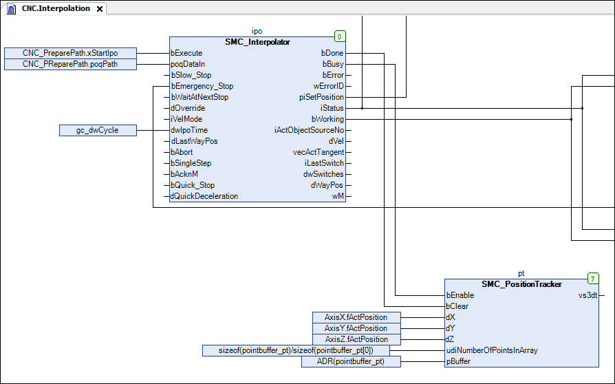
Ajouter une instance du
SMC_PositionTrackerbloc fonctionnel dans leCNCprogramme. Créez une mémoire pour tracer la trace actuelle (les dernières positions parcourues).pt: SMC_PositionTracker;pointbuffer_pt: ARRAY [0..1000] OF VisuStruct3DPathPoint;Insérez un appel de l'instance :
SMC_PositionTrackerdans leInterpolationactionCFC :

Liez les données de chemin à l'élément Path3D. Modifier les propriétés du Chemin3D élément:
:
CNC.pt.vs3dtAllez en ligne et lancez l'application.
L'élément Path3D affiche également le dernier chemin interpolé vers le chemin.
Configurer d'autres propriétés de Chemin3D. Par exemple, configurez les éléments du chemin traité à afficher en gris :
:
Gray
